Files
watcher/doc/source/images/watcher_class_diagram.png
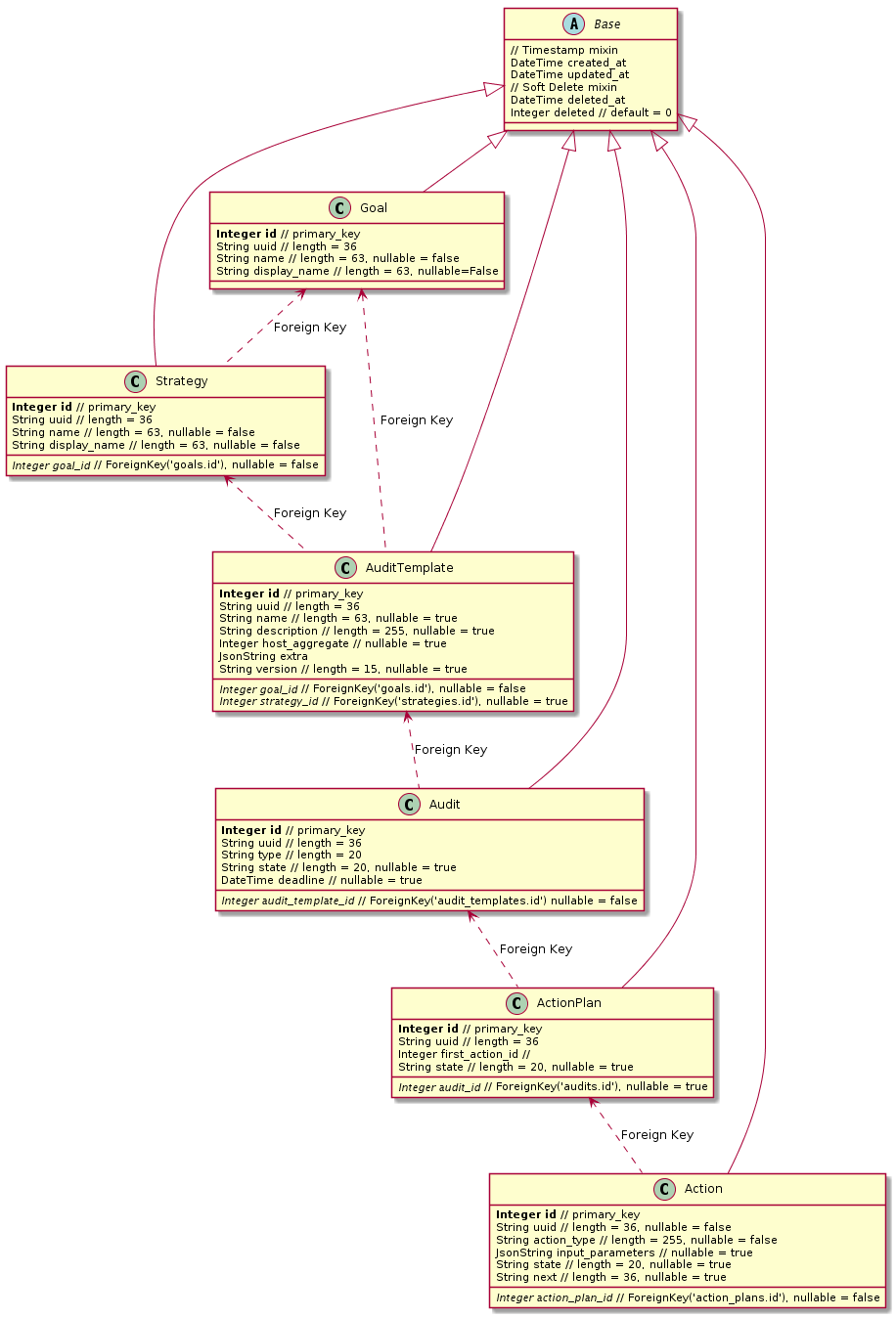
Vincent Françoise 209176c3d7 Watcher DB class diagram
In this changeset, I added a class diagram reprensenting the
database schema of Watcher.

Change-Id: I2257010d0040a3f40279ec9db2967f0e69384b62
2016-05-11 15:52:54 +02:00

89 KiB
916x1348px

/Arnike/watcher/raw/commit/4e3caaa157f30e084021427a474181a8ba1d9409/doc/source/images/watcher_class_diagram.png